
Vellum Product Update | October
Native integrations, Agent Builder Threads, and upgrades that make agent building faster than ever in Vellum.


Native integrations, Agent Builder Threads, and upgrades that make agent building faster than ever in Vellum.

Agent Builder (beta), Custom Nodes, AI Apps, and more for faster and more complex agent building in Vellum.

MCP-powered Agent Nodes, public Workflow sharing, and a new Workflow Console for easier, collaborative building.

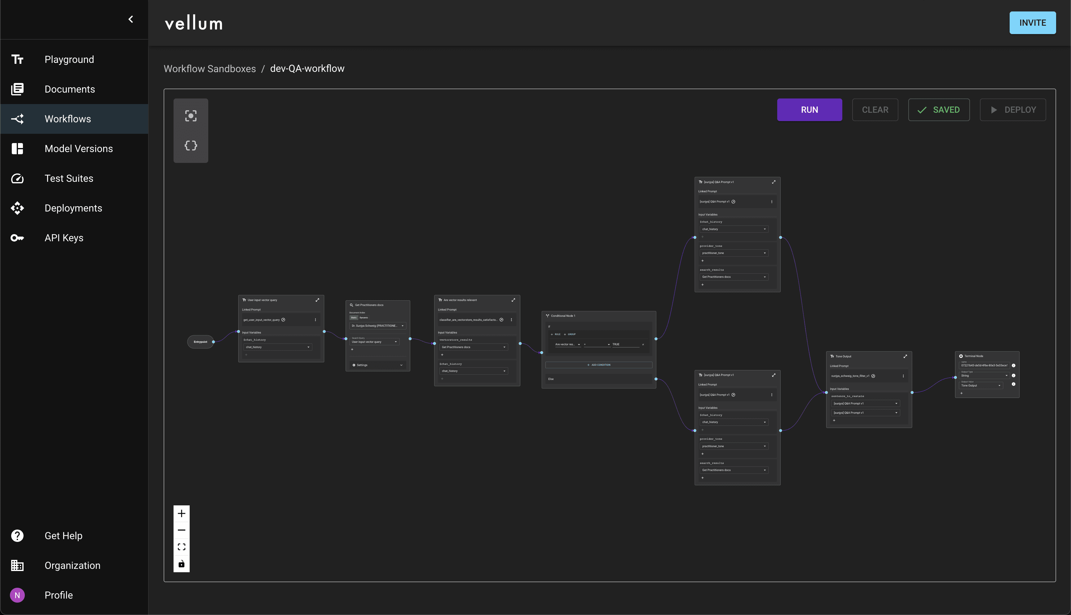
Upgraded Environments, Workflow, and Prompt Builder plus a new Agent Node for faster and easier building on Vellum.

AI-powered features and easier ways to customize and build together, across both the SDK and visual builder.

Capture and use end-user feedback as ground truth data to improve your AI system’s accuracy.

Learn how to build modular, reusable, and version-controlled tools (subworkflows) to keep your workflows efficient.

Write and execute Python or TypeScript directly in your workflow

New debugging features for AI workflows to get visibility down to every decision and detail

Workflow execution timeline revamp, higher performance for evals, improved Map node debugging and more

Workflow execution timeline revamp, higher performance for evals, improved Map node debugging and more

More control with workflow replays, cost and latency tracking, and new Workflow Editor UI

Learn about the latest features and improvements shipped by the Vellum team in July.

Learn more about the latest updates at Vellum: Map Nodes, Inline Subworkflows, API updates and more

Run Workflows from Node, evaluate function call outputs, Guardrail nodes, RAGAS metrics, image support & more.

Prompt editor, prompt blocks, reusable evaluation metrics, new models, and more.

Subworkflow nodes, image support in the UI, error nodes, node mocking, workflow graphs and so much more.

SOC 2 Type 2 Compliant, Prompt Node retries, Evaluation reports, Custom release tags, Cloning workflow nodes & more.

Enhanced prompt comparison, more metrics, flexibility, and new reports for effective LLM evaluation.

January: Folders, tracking usage, better collaboration, more OpenAI controls, image support.

December: fine-grained control over your prompt release process, powerful new APIs for executing Prompts, and more

November: major Test Suite improvements, arbitrary code execution, and new models!

Step-by-step instructions for configuring OpenAI on Azure

October: universal LLM support, new Test Suite metrics, and performance

September is full of enhancements to Workflows, Security, Support, and more!

August brings the introduction of Vellum Workflows, Metadata Filtering in Search, and a new design

Vellum Workflows help you quickly prototype, deploy, and manage complex chains of LLM calls

We've continued to build our platform more, here's a look at the latest from us and a sneak peak of what's coming!

We've shipped a lot of features recently, here's a look at the latest updates from us!

Use Vellum Test Suites to test the quality of prompts in bulk before production. Unit testing for LLMs is here!

Vellum Search, the latest addition to our platform helps companies use proprietary data in LLM applications