What Our Customers Say About Vellum
Loved by developers and product teams, Vellum is the trusted partner to help you build any LLM powered applications.
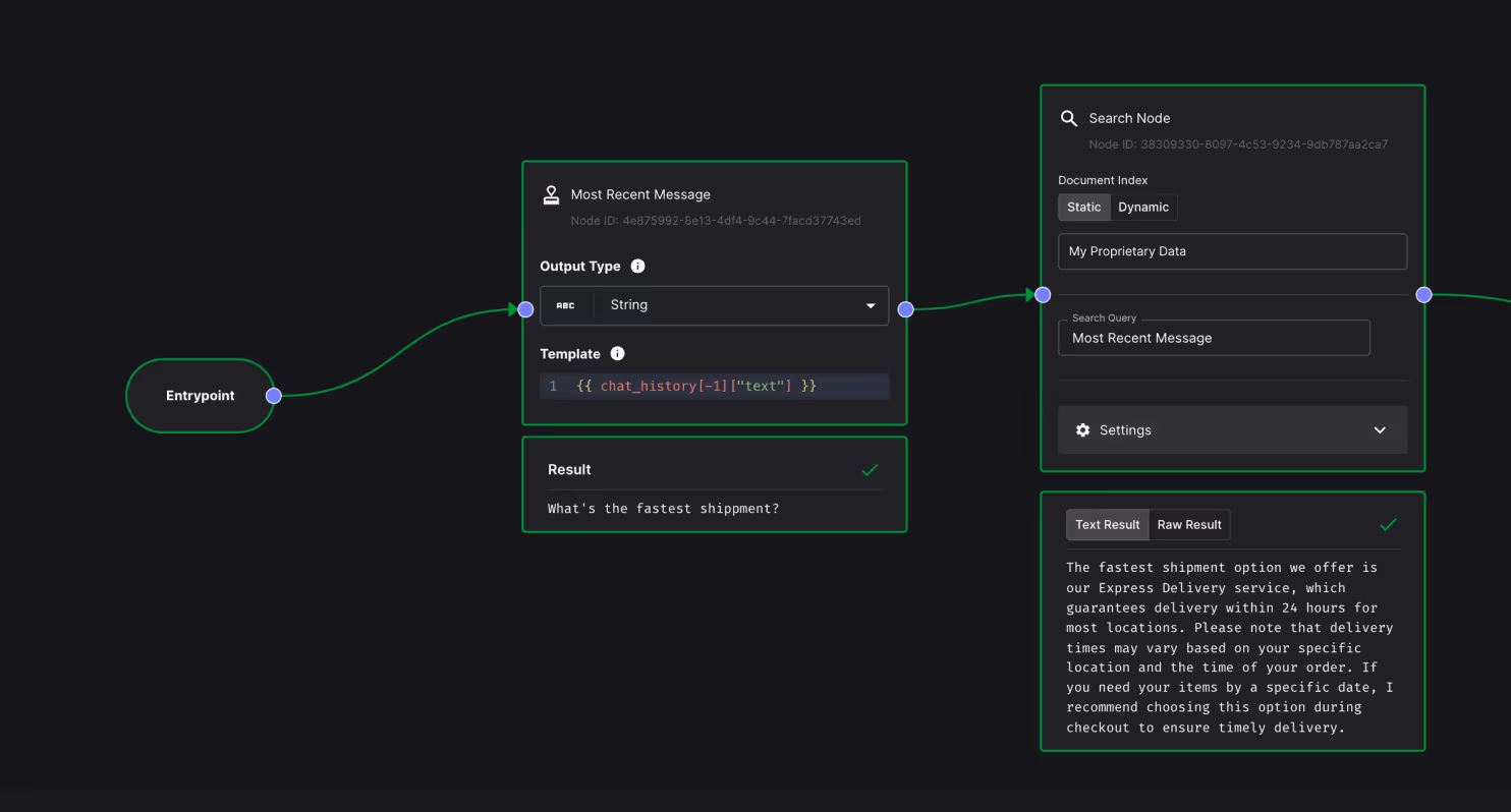
From basic RAG to advanced retrieval optimization, Vellum turns unstructured data into intelligent, context-aware solutions optimized for your AI systems.


















































Two simple APIs – one to upload unstructured data, and another to search across it. Focus on your customers and not commonplace RAG infrastructure like document ingestion, OCR, chunking, metadata filtering, and embedding model integrations.


kNN with text-embedding-3-large on pinecone can get you pretty far, but advanced use-cases requires more advanced tooling. Vellum provides all the knobs and dials you need to optimize your retrieval strategy by experimenting with different chunking strategies, embedding models, search weights, and more.
With support for in-memory strings, text files, PDFs, images, and more, Vellum’s retrieval UIs and APIs make it easy to feed relevant context to your AI systems regardless of what format it’s in.






Vellum helped us quickly evaluate prompt designs and workflows, saving us hours of development. This gave us the confidence to launch our virtual assistant in 14 U.S. markets.


Vellum made it so much easier to quickly validate AI ideas and focus on the ones that matter most. The product team can build POCs with little to no assistance within a week!”


AI development doesn’t end once you've defined your system. Learn how Vellum helps you manage the entire AI development lifecycle.
